Computed Attributes Using Property Objects

Legacy Wiki Page

This page was migrated from the old MoinMoin-based wiki. Information may be outdated or no longer applicable. For current documentation, see python.org.

Computed Attributes, Using Property Objects

John Posner

This document describes computed attributes and introduces the easiest way to implement computed attributes in Python: using property objects.

Kinds of Attributes

In Python, an object’s contents are accessed as attributes, using dot-notation. Some attributes provide access to stored data: integers, strings, lists, user- or system-defined objects, etc:

wgt.color
employee.first_name
team.positions

Other attributes provide access to functions (more correctly in this context: “methods”), which can be called with an argument list to execute code:

wgtlist.darkest_color()
employee.full_name(salutation=True, caps=False)
team.best_hitter(baseball.SLUGGING)

Python also provides a mechanism for blurring the distinction between these standard ways of using attributes. A computed attribute (or “managed attribute”) looks like it directly accesses storage, but works like a function. That is, you code a computed attribute without parentheses or arguments, but accessing the attribute causes a function to be executed. Example:

  • If color{.backtick} is a computed attribute of object wgt{.backtick}, then in these statements …

    save_me = wgt.color
    top_edge_color = (255,) + wgt.color[1:]
    
  • … evaluating wgt.color{.backtick} causes a function to be invoked. The function’s return value is used in the right-hand-side expression.

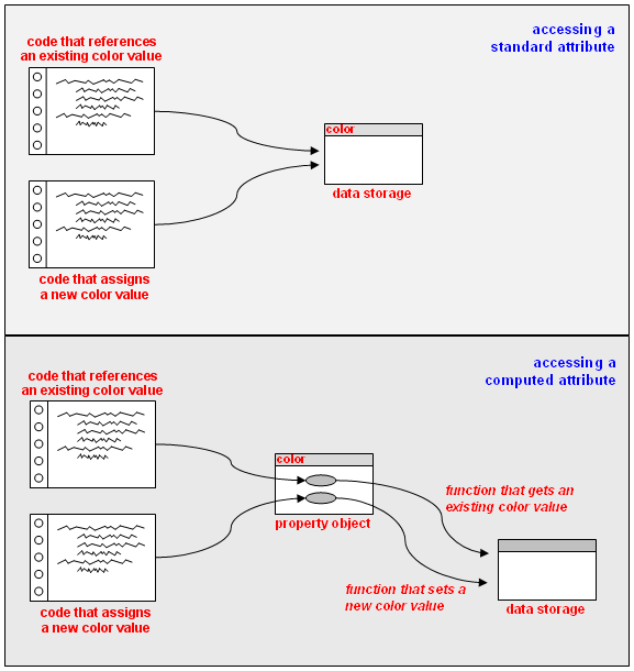
The easiest way to implement a computed attribute is with an object of type property, introduced in Python 2.2. Depending on the way you access a property object, it dispatches a function to perform either a “get the value” operation or a “set the value” operation (or even “delete the attribute”). You specify the dispatch functions when you create the property object; it’s up to you to ensure that the work they do makes sense. The following diagram illustrates how a property works.

py-props.png

Creating a Computed Attribute

Here’s a scenario that calls for a computed attribute that implements “get the value” and “set the value” operations … To model your company’s widgets, which come in a variety of colors, you use a class named Widget{.backtick}, with instance attribute color{.backtick}:

class Widget(object):
    def __init__(self, arg=None):
        if arg:
            self.color = arg
        else:
            self.color = (0,0,0)

In the past, all Widget colors were specified as (R,G,B) tuples, so programs could make simple references to, and assignments to, the color{.backtick} attribute. But now, there’s a business need to support colors specified as #rrggbb strings, also. Management decides that a Widget object must store the color in its originally specified format (string or tuple), but must always report the color as an (R,G,B) tuple. Moreover, existing programs using the color{.backtick} attribute must continue to work, without modification.

These requirements can be handled by turning color{.backtick} into a computed attribute:

  • At the instance level, rename the attribute that stores the color value, from self.color{.backtick} to self.color_data{.backtick}. This frees up the attribute name color{.backtick}.

  • At the class level, assign the attribute name color{.backtick} to a property object that can dispatch two functions, get_color{.backtick} and set_color{.backtick}.

The following code implements get_color{.backtick} and set_color{.backtick} as methods of the Widget class. Alternatively (but less object-orientedly), they could be implemented as functions outside the class definition.

class Widget(object):
    def __init__(self, arg=None):
        if arg:
            self.color_data = arg
        else:
            self.color_data = (0,0,0)

    def get_color(self):
        if type(self.color_data) is tuple:
            return self.color_data
        else:
            return str_to_tuple(self.color_data)

    def set_color(self, arg):
        self.color_data = arg

    # create property object to dispatch 'get' and 'set' methods
    # NOTE: "color" is a class attribute, not an instance attribute
    color = property(get_color, set_color)

The get_color{.backtick} method uses a utility function, str_to_tuple{.backtick}:

def str_to_tuple(color_string):
    return (int(color_string[1:3], 16),   # red
            int(color_string[3:5], 16),   # green
            int(color_string[5:], 16))    # blue

Now, when a program makes a reference to the attribute color{.backtick} through a Widget instance wgt{.backtick}, the property object dispatches get_color{.backtick}, which retrieves the color_data{.backtick} value and returns an (R,G,B) tuple. Similarly, when a program makes an assignment to the attribute color{.backtick}:

wgt.color = "#ff80ff"

…. the property object dispatches set_color{.backtick} with the argument "#ff80ff"{.backtick}, causing the value to be stored in color_data{.backtick}.

Some coding details:

  • The property object must be assigned to a class attribute. (This assignment gives the computed attribute its name; the property object itself doesn’t know the name of the computed attribute that it implements.) The property “performs” as a computed attribute only when it is accessed through an instance of the class. Working at Python’s interactive prompt shows this:

    >>> Widget.color
    <property object at 0x00D8F5A0>
    >>> Widget("#1020fe").color
    (16, 32, 254)
    
  • When an attribute reference causes the property object to dispatch get_color{.backtick}, the Widget instance is passed as the sole argument to this function.

  • When an assignment statement causes the property object to dispatch set_color{.backtick}, two arguments are passed to this function: the Widget instance, and the statement’s right-hand-side value.

References

We haven’t finished the story on property objects – for example, we haven’t discussed how to implement a computed attribute that handles the statement del wgt.color{.backtick}. But if you’ve gotten this far, it probably makes sense to switch to the official property documentation:

Or see a revision of the official documentation, at AlternativeDescriptionOfProperty.

(Don’t get fooled – as I was! – by the classification of property in the documentation as a built-in function. property is a built-in data type, like int. In Python, data types are directly callable, and so look like functions.)